CAS单点登录流程梳理
前言
新的项目中,需要对接单点登录,于是了解了一下 CAS 的登录流程。
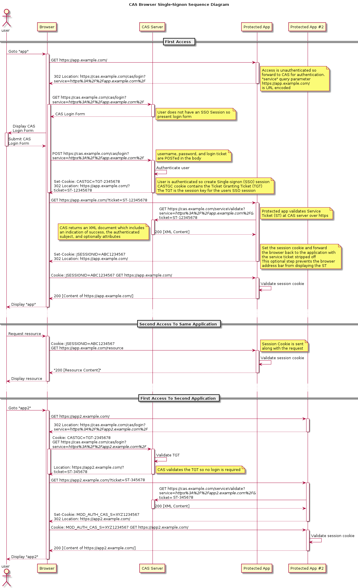
必看流程图
先上一张图(图片来源网络)

登录
按照流程图,前端需要在初次进页面的时候,请求服务器获取鉴权。
服务端发现这个用户没有相关凭证的时候,可以返回相应的状态码告知前端需要登录。
前端跳转到 https://*.*/cas/login?service=http://*.* 进行登录。
登录完成之后, CAS 会返回给前端一个 ticket,例如: http://*.*?ticket=ST-1212
这时候,重新进入的前端页面,前端页面继续向服务端请求鉴权。
服务端发现这个用户没有服务端发放的凭证,但是拥有 CAS 颁发的 ticket,这个时候,服务端请求 CAS 验证登录(注意:由于 CAS 颁发的 ticket 失效时间特别短,默认是 10s,所以我们手动测试的时候,需要注意一下速度)。
请求链接 demo:https://*.*/cas/serviceValidate?service=http://*.*?ticket=ST1212
验证通过的话,会返回 XML 信息,结果如下:
<cas:serviceResponse xmlns:cas='http://www.yale.edu/tp/cas'>
<cas:authenticationSuccess>
<cas:user>login_name</cas:user>
</cas:authenticationSuccess>
</cas:serviceResponse>验证失败,返回 XML 信息,结果如下:
<cas:serviceResponse xmlns:cas='http://www.yale.edu/tp/cas'>
<cas:authenticationFailure code='INVALID_TICKET'>
Ticket 'ST-12148040' not recognized
</cas:authenticationFailure>
</cas:serviceResponse>如若验证通过,则生成相关凭证给前端。
当前端发起任何服务端的请求时,都需要带上服务端的凭证,如若发现失效,则重复整个登录流程。
登出
登出相对比较简单了,直接通过 https://*.*/cas/logout?service=http://*.* 即可。
本博客所有文章除特别声明外,均采用 CC BY-SA 4.0 协议 ,转载请注明出处!